Toggle navigation
首页
项目
接包方
案例
软件超市
开云体育官方首页网站下载
智城大学
我的地盘
用户注册
登陆
首页
案例
找案例
智能家居手机ui设计
接近 8 年前上传
APP UI设计
2540
热度
网站开发
接近 8 年前上传
网站开发
2322
热度
传媒文化网页首页设计
接近 8 年前上传
网页设计
2343
热度
社区生活APP
接近 8 年前上传
社区生活APP开发
2244
热度
购物APP
接近 8 年前上传
购物APP
2195
热度
电子杂志APP
接近 8 年前上传
电子杂志,带有翻页动画。
1902
热度
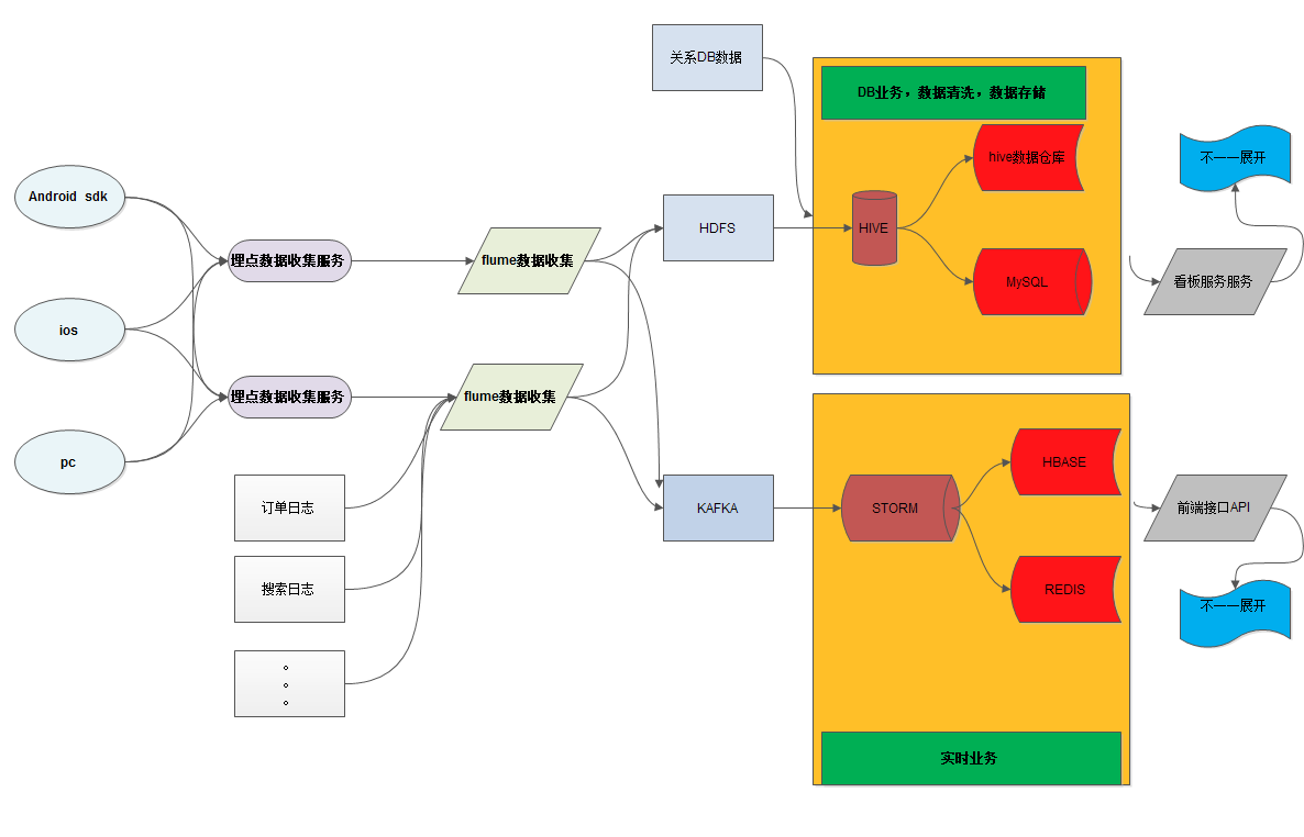
数据埋点收集
接近 8 年前上传
开发环境:java + eclipse + storm +hive+redis+cassandra+mysql+hbase 项目描述:A.制定埋点数据规则,包括字段类型,字段含义,字段种类,字段功能等等。 ...
2073
热度
图书馆租赁app
大约 8 年前上传
1.图书馆书库管理 2.订单管理 3.会员支付管理 4.租书管理 5.逾期图书支付管理 6.押金、退款管理
3497
热度
积分考核监控app
大约 8 年前上传
1.网吧信息管理 2.计分考核 3.网吧实时监控 4.申请管理 5.投诉管理
3368
热度
房产购买、租赁app
大约 8 年前上传
1.房产信息显示 2.房租租赁信息 3.3d全景图 4.分享、编辑、删除等操作通知信息 5.多语言支持
3085
热度
APP支付3级分销返现系统
大约 8 年前上传
1.商家信息管理 2.会员充值支付 3.支付账单多级返现 4.地图导航
3083
热度
直播app, 微信直播软件系统
大约 8 年前上传
客户案例基于本公司产品微映直播系统打造, 实现直播购物,短视频购物。产品地址:http://www.eczhibo.com
3063
热度
政府门户公众号平台
大约 8 年前上传
更多案例请访问:http://www.hongjuzi.com.cn/cases
3439
热度
快递E+-公众号案例1
大约 8 年前上传
更多案例请访问:http://www.hongjuzi.com.cn/cases
3318
热度
小程序开发案例-2
大约 8 年前上传
更多案例请访问:http://www.hongjuzi.com.cn/cases
3301
热度
热门标签
全部案例
手机APP外包
网站建设
平面设计
微信小程序开发
人力派遣
金蝶二次开发
PC游戏及手机游戏
智能嵌入式软硬件
电子商务
移动办公
企业业务移动化
商业智能/决策支持
O2O
医疗行业软件
教育行业软件
证券行业软件
体育行业软件
互联网+农业
网络营销&推广
区块链
VR虚拟现实
应用软件专区
Saas软件专区
测试
制造业专区
人工智能
前一页
1
2
…
62
63
64
65
66
67
68
69
70
…
1929
1930
后一页
×
用户登陆
用户名/电子邮件
密码
map